コマンド:比較
シンボル: 
関数:コマンドはダイアログを開きます プロジェクトの比較。このダイアログでは、現在のプロジェクトと比較される参照プロジェクトを定義します。オプションを使用して比較プロセスを構成します。ダイアログを閉じると、比較が開始され、結果がビューに表示されます プロジェクトの比較-違い 示されています。
電話:
要件:プロジェクトは開いています。
詳細については、以下を参照してください。 プロジェクトの比較
ダイアログ:プロジェクトの比較
ディスク上のプロジェクト | ファイルシステム内の参照プロジェクトのパス |
ソースコードデータベースでのプロジェクト | ホスティング: ソースコード管理が存在するホストの名前 ポート: ソース管理に接続するためのポート番号 位置: 参照プロジェクトのパス 要件:プロジェクトはソースコード管理にリンクされています(例: CODESYS SVN)接続されています。 |
スペースを無視する |
|
コメントを無視する |
|
プロパティを無視する |
|
わかった | プロジェクトの比較を開始し、結果をビューに表示します プロジェクトの比較-違い 代表する |
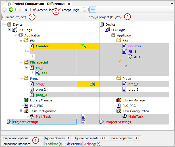
ビュー:プロジェクトの比較-違い
ダイアログを開くと、プロジェクト比較ビューが表示されます プロジェクトの比較 と わかった 別れる。

(1)現在のプロジェクトのオブジェクトツリー
(2)参照プロジェクトのオブジェクトツリー
(3)コマンド ブロックを引き継ぐ、 指図 個別に引き継ぐ
(4) 比較オプション、ダイアログで構成 プロジェクトの比較、 比較統計:追加、削除、変更されたオブジェクト
![]() | 詳細比較ビューに切り替えます プロジェクトの比較-<オブジェクト名>の違い ツリーで選択されたオブジェクトの場合 別の方法:オブジェクトをダブルクリックします |
![]() | 違いが見つかったデバイスツリーの次に低いオブジェクトを選択します |
![]() | 差異が見つかったデバイスツリーの次の上位オブジェクトを選択します |
| ブロック(すべての従属オブジェクトとユニットを含む選択されたオブジェクト)が、参照ブロックから現在のブロックへの転送用に選択されます。 繰り返しクリック |
| オブジェクトは、参照オブジェクトから現在のオブジェクトへの転送用に選択されています。 |
![]() | 要件:オブジェクトツリーで選択されたオブジェクトには、さまざまなプロパティ、アクセス権、またはフォルダの割り当てがあります。 ダイアログを開きます 買収 詳細なクエリ |
を含むオブジェクト名 | オブジェクトの子オブジェクトが異なります。 |
黒のフォント | オブジェクトは同一です。 |
灰色の背景 | オブジェクトは異なります。 |
灰色の背景+太字の青いフォント | オブジェクトは、参照プロジェクトでのみ使用できます。 |
灰色の背景+太字の緑色のフォント | オブジェクトは、開いているプロジェクトでのみ使用できます(参照オブジェクトでは使用できません)。 |
灰色の背景+赤い書き込み+ | オブジェクトにはさまざまなプロパティがあります。 |
灰色の背景+赤い書き込み+ | オブジェクトと参照オブジェクトのアクセス権は異なります。 |
灰色の背景+太字の赤いフォント+ | オブジェクトの実装は異なります。 線をダブルクリックすると、オブジェクト固有の比較ビューが表示されます。 |
黄色のハイライト | オブジェクトは受け入れられるように設定されています。 |
黄色のハイライト + | 開いているプロジェクトに参照オブジェクトを追加する設定を行います。 |
黄色のハイライト + | オブジェクト(開いているプロジェクト内)の削除が設定されています。 |
黄色のハイライト + | 参照プロジェクトのプロパティの受け入れが設定されます。 |
黄色のハイライト + 赤のフォント + | 参照プロジェクトのアクセス権の受け入れが有効になります。 |
グレーのハイライト + 赤の太字フォント + | リファレンスプロジェクトの実施の承認が設定されています。 |
比較オプション | 対話中のもの プロジェクトの比較 定義された比較オプション |
比較統計 | 参照プロジェクトと比較した現在のプロジェクトの挿入、削除、変更の数 変形 両方のプロジェクトに存在するオブジェクト内の違いを意味します。 |
![]() | プロンプト 比較ビューで行った変更を保存しますか? が表示されます。 はい:背景が黄色のオブジェクトのコンテンツ、プロパティ、またはアクセス権がプロジェクトで変更されます。その後、それらは参照プロジェクトのものに対応します。次に、プロジェクト比較ビューが完全に閉じられます。 |
ビュー:プロジェクトの比較-<オブジェクト名>の違い
関数:詳細比較ビュー
別のコンテンツがあるとマークされているため、そのコンテンツを詳細に必要とするオブジェクトを選択し、をクリックします。
。オブジェクトをダブルクリックします
![]() | プロジェクト比較ビューに戻ります |
![]() | 違いが見つかったコードの1つ下の行を選択します |
![]() | 違いが見つかったコードの次の上の行を選択します |
| 参照ブロックを現在のプロジェクトに転送するために、ブロック(すべての従属行を含む)が選択されます。 詳細比較ビューのブロックは、カーソルが現在置かれているユニットと、同じ差異のマークが付いているすべての関連ユニットで構成されます。ユニットは、回線、ネットワーク、または要素です。関連する単位は、たとえば、行の後続の行です。 繰り返しクリック |
| この線は、現在のオブジェクトの参照線を引き継ぐために選択されます。 |
![]() | このボタンは、詳細比較ビューでのみ使用できます。 異なる単位(行、ネットワーク、要素)が赤で表示されるデフォルトの表示と、異なる表示を切り替えます
注:表示に応じて、統計で見つかった差異は、変更として、または挿入と削除としてカウントされます。 |
| 詳細比較ビューの 3 番目のビュー このボタンは、現在のビューと参照ビューの比較の下にある 3 番目のビューを開いたり閉じたりします (下の図を参照)。この 3 番目のビューには、検出された相違点を解決するために実行されたアクションの結果が表示されます。影響を受ける行には、行頭に黄色のバーが表示されます。 |

(1) 第三比較図
(2) 結果 右線を使用 アクション
(3) ボタン: 右線を使用
| 左の行 (現在のプロジェクトの実装) が使用されます。 |
| 左のブロック (現在のプロジェクトのブロックの実装) が使用されます。 |
| 右側の行 (参照プロジェクトの実装) が使用されます。 |
| 右側のブロック (参照プロジェクトのブロックの実装) が使用されます。 |
| 違いが直接比較されない場合にのみ使用できます ( 3 番目の (結果) ビューでは、左の行が右の行の上に挿入されます。 |
| 違いが直接比較されない場合にのみ使用できます ( 3 番目の (結果) ビューでは、左の行の上に右の行が挿入されます。 |
黒のフォント | オブジェクトは同一です。 |
を含むオブジェクト名 | オブジェクトの子オブジェクトが異なります。 |
灰色のハイライト + 太字の青色のフォント | コードは参照プロジェクトにのみ存在します。 |
灰色のハイライト + 太字の緑色のフォント | コードは現在のプロジェクトにのみ存在します (参照プロジェクトには存在しません)。 |
黄色のハイライト | オブジェクトは受け入れられるように設定されています。 |
| の 差分ビューで行った変更をコミットしますか? ダイアログプロンプトが開きます。 はい: 黄色で強調表示されたコードがプロジェクトに受け入れられます。コードは参照プロジェクトに対応しています。その後、詳細ビューが閉じられ、プロジェクト ビューが表示されます。プロジェクト比較の作業を続行できます。 |
対話:適用
アクセス権 |
|
承認されたグループ | アクセス権が参照プロジェクトから継承されているグループ グループが両方のプロジェクトに存在し、アクセス権が異なる場合、グループは受け入れられます。 例: |
受け入れられないグループ(プロジェクトに参加していません) | どちらのプロジェクトにも存在しない場合、グループは受け入れられません。 |
プロパティ |
要件:参照オブジェクトとオブジェクトのプロパティが異なります。 |
わかった | 設定は受け入れられます。 |
























